Research article Special Issues

Dynamic optimization of multi-truck and multi-drone collaborative delivery for emergency material distribution

  • Published: 14 April 2026
  • 90B06, 90C59

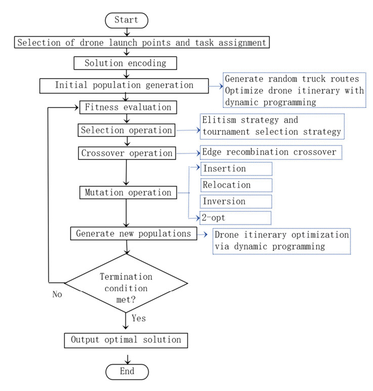
  • Emergency material distribution, a crucial component of post-disaster emergency rescue, presents several challenges, including high distribution risk, complex road networks, halted traffic, and urgent demand. Even though vehicles have a large payload capacity, single-truck distribution models sometimes fall short of the strict timing requirements of emergency response. On the other hand, drone-based delivery systems show clear benefits in terms of accessibility, flexibility, and operational efficiency. The truck–drone synergistic distribution mode offers a unique means of significantly enhancing the efficiency of emergency supply delivery through resource integration and complementary advantages. To address this, a multi-vehicle, multi-drone, multi-circuit emergency material synergistic distribution path optimization model was created. The model aims to minimize the maximum delivery time among all trucks, while accounting for practical issues like the restriction of vehicle traffic following the disaster, the satisfaction of multiple demand points per flight, and the synergistic constraints of trucks and drones. As a solution to this model, the hybrid adaptive genetic algorithm (HAGA), incorporating dynamic programming, was proposed. The Solomon test case's R206, C206, and RC206 data sources were used to evaluate the algorithm's efficacy. Regardless of small, medium, or large-scale cases, the results demonstrate that the HAGA can greatly increase the efficiency of emergency material distribution following a disaster, with a maximum improvement of 15.41% in distribution efficiency and a significant improvement in computational efficiency, with a maximum reduction of 49.04% in computational time. According to the sensitivity analysis of the drone parameters, the optimal configuration of flight time and speed significantly improves the system performance. The proposed method provides insights for low-altitude economic applications and emergency logistics decision-making.

    Citation: Yubo Sun, Weihua Liu, Jiaqin Hao, Zhentao Shao. Dynamic optimization of multi-truck and multi-drone collaborative delivery for emergency material distribution[J]. Journal of Industrial and Management Optimization, 2026, 22(5): 2347-2379. doi: 10.3934/jimo.2026086

    Related Papers:

  • Emergency material distribution, a crucial component of post-disaster emergency rescue, presents several challenges, including high distribution risk, complex road networks, halted traffic, and urgent demand. Even though vehicles have a large payload capacity, single-truck distribution models sometimes fall short of the strict timing requirements of emergency response. On the other hand, drone-based delivery systems show clear benefits in terms of accessibility, flexibility, and operational efficiency. The truck–drone synergistic distribution mode offers a unique means of significantly enhancing the efficiency of emergency supply delivery through resource integration and complementary advantages. To address this, a multi-vehicle, multi-drone, multi-circuit emergency material synergistic distribution path optimization model was created. The model aims to minimize the maximum delivery time among all trucks, while accounting for practical issues like the restriction of vehicle traffic following the disaster, the satisfaction of multiple demand points per flight, and the synergistic constraints of trucks and drones. As a solution to this model, the hybrid adaptive genetic algorithm (HAGA), incorporating dynamic programming, was proposed. The Solomon test case's R206, C206, and RC206 data sources were used to evaluate the algorithm's efficacy. Regardless of small, medium, or large-scale cases, the results demonstrate that the HAGA can greatly increase the efficiency of emergency material distribution following a disaster, with a maximum improvement of 15.41% in distribution efficiency and a significant improvement in computational efficiency, with a maximum reduction of 49.04% in computational time. According to the sensitivity analysis of the drone parameters, the optimal configuration of flight time and speed significantly improves the system performance. The proposed method provides insights for low-altitude economic applications and emergency logistics decision-making.



    加载中


    [1] A. Al-Hilo, M. Samir, C. Assi, S. Sharafeddine, D. Ebrahimi, UAV-assisted content delivery in intelligent transportation systems—joint trajectory planning and cache management, IEEE Trans. Intell. Transp. Syst., 22 (2020), 5155–5167. https://doi.org/10.1109/TITS.2020.3020220 doi: 10.1109/TITS.2020.3020220
    [2] I. Dayarian, M. Savelsbergh, J. P. Clarke, Same-day delivery with drone resupply, Transp. Sci., 54 (2020), 229–249. https://doi.org/10.1287/trsc.2019.0944 doi: 10.1287/trsc.2019.0944
    [3] B. D. Song, H. Park, K. Park, Toward flexible and persistent UAV service: Multi-period and multi-objective system design with task assignment for disaster management, Expert Syst. Appl., 206 (2022), 117855. https://doi.org/10.1016/j.eswa.2022.117855 doi: 10.1016/j.eswa.2022.117855
    [4] C. C. Murray, A. G. Chu, The flying sidekick traveling salesman problem: Optimization of drone-assisted parcel delivery, Transp. Res. Part C, 54 (2015), 86–109. https://doi.org/10.1016/j.trc.2015.03.005 doi: 10.1016/j.trc.2015.03.005
    [5] M. Wohlsen, The next big thing you missed: Amazon's delivery drones could work—they just need trucks, Wired: Business, Jun. 2014. Available from: https://www.wired.com/2014/06/amazon-drones/.
    [6] Clover, Alibaba trials China drone deliveries, FT, 2015. Available from: https://www.ft.com/content/3a7f1602-ad0e-11e4-bfcf-00144feab7de.
    [7] M. Jing, JD.com's drone delivery goes into operation, China Daily, 2016. Available from: https://www.chinadaily.com.cn/business/2016-06/08/content_25655486.htm.
    [8] W. Xu, Meituan's drone food deliveries on the rise, China Daily, 2023. Available from: https://www.chinadaily.com.cn/a/202309/19/WS6508e4fca310d2dce4bb66a8.html.
    [9] Y. Liu, J. M. Shi, Z. H. Luo, X. C. Hu, W. Pedrycz, Z. Liu, Cooperated truck-drone routing with drone energy consumption and time windows, IEEE Trans. Intell. Transp. Syst., 25 (2024), 20390–20404. https://doi.org/10.1109/TITS.2024.3478175 doi: 10.1109/TITS.2024.3478175
    [10] S. H. Huang, Y. H. Huang, C. A. Blazquez, A. Carola, Solving the vehicle routing problem with drone for delivery services using an ant colony optimization algorithm, Adv. Eng. Informatics, 51 (2022), 101536. https://doi.org/10.1016/j.aei.2022.101536 doi: 10.1016/j.aei.2022.101536
    [11] S. A. Vásquez, G. Angulo, M. A. Klapp, An exact solution method for the TSP with drone based on decomposition, Comput. Oper. Res., 127 (2021), 105127. https://doi.org/10.1016/j.cor.2020.105127 doi: 10.1016/j.cor.2020.105127
    [12] P. Keenan, J. Panadero, A. A. Juan, R. Martí, S. McGarraghy, A strategic oscillation simheuristic for the Time Capacitated Arc Routing Problem with stochastic demands, Comput. Oper. Res., 133 (2021), 105337. https://doi.org/10.1016/j.cor.2021.105377 doi: 10.1016/j.cor.2021.105377
    [13] L. Amorosi, J. Puerto, C. Valverde, Coordinating drones with mothership vehicles: The mothership and drone routing problem with graphs, Comput. Oper. Res., 136 (2021), 105445. https://doi.org/10.1016/j.cor.2021.105445 doi: 10.1016/j.cor.2021.105445
    [14] S. Poikonen, B. Golden, The Mother-ship and Drone Routing Problem, J. Comput. Publ., 32 (2020), 249–262. https://doi.org/10.1287/ijoc.2018.0879 doi: 10.1287/ijoc.2018.0879
    [15] X. Liang, J. F. Xiao, Pricing decisions in clothing supply chains based on blockchain and government subsidies, Chin. J. Syst. Eng., 40 (2025), 91–106. https://doi.org/10.13383/j.cnki.jse.2025.01.007 doi: 10.13383/j.cnki.jse.2025.01.007
    [16] X. Xin, S. Wang, T. Zhang, Truck-drone supported humanitarian relief logistics network design: A two-stage distributionally robust optimization approach, Transp. Res. Part C, 178 (2025), 105231. https://doi.org/10.1016/j.trc.2025.105231 doi: 10.1016/j.trc.2025.105231
    [17] S. Poikonen, B. Golden, Multi-visit drone routing problem, Comput. Oper. Res., 113 (2020), 104802. https://doi.org/10.1016/j.cor.2019.104802 doi: 10.1016/j.cor.2019.104802
    [18] S. Nucamendi Guillen, D. Flores Diaz, E. Olivares Benitez, A. Mendoza, A memetic algorithm for the cumulative capacitated vehicle routing problem including priority indexes, Appl. Sci., 10 (2020), 3943. https://doi.org/10.3390/app10113943 doi: 10.3390/app10113943
    [19] F. R. Zeng, Z. W. Chen, J. P. Clarke, D. Goldsman, Nested vehicle routing problem: Optimizing drone-truck surveillance operations, Transp. Res. Part C, 139 (2022), 103645. https://doi.org/10.1016/j.trc.2022.103645 doi: 10.1016/j.trc.2022.103645
    [20] K. Peng, J. X. Du, F. Lu, Q. G. Sun, Y. Dong, P. Zhou, et al., A hybrid genetic algorithm on routing and scheduling for vehicle-assisted multi-drone parcel delivery, IEEE Access, 7 (2019), 49191–49200. https://doi.org/10.1109/ACCESS.2019.2910134 doi: 10.1109/ACCESS.2019.2910134
    [21] Z. H. Luo, M. Poon, Z. Z. Zhang, Z. Liu, A. Lim, The multi-visit traveling salesman problem with multi-drones, Transp. Res. Part C, 128 (2021), 103172. https://doi.org/10.1016/j.trc.2021.103172 doi: 10.1016/j.trc.2021.103172
    [22] Z. Y. Jin, K. K. H. Ng, C. L. Zhang, W. Liu, F. N. Zhang, G. Y. Xu, A risk-averse distributionally robust optimisation approach for drone-supported relief facility location problem, Transp. Res. Part E, 186 (2024), 103538. https://doi.org/10.1016/j.tre.2024.103538 doi: 10.1016/j.tre.2024.103538
    [23] A. Amirsahami, F. Barzinpour, M. S. Pishvaee, A fuzzy programming model for decentralization and drone utilization in urban humanitarian relief chains, Transp. Res. Part E, 195 (2025), 103949. https://doi.org/10.1016/j.tre.2024.103949 doi: 10.1016/j.tre.2024.103949
    [24] J. Duan, H. Luo, G. Wang, Approaches to the truck-drone routing problem: A systematic review, Swarm Evol. Comput., 92 (2025), 101825. https://doi.org/10.1016/j.swevo.2024.101825 doi: 10.1016/j.swevo.2024.101825
    [25] S. K. Rahimi, D. Rahmani, An improved ALNS for hybrid pickup and drones delivery system in disaster by penalizing deprivation time, Comput. Oper. Res., 170 (2024), 106722. https://doi.org/10.1016/j.cor.2024.106722 doi: 10.1016/j.cor.2024.106722
    [26] Y. Shi, J. H. Yang, Q. Han, H. Song, H. X. Guo, Optimal decision-making of post-disaster emergency material scheduling based on helicopter-truck-drone collaboration, Omega, 127 (2024), 103104. https://doi.org/10.1016/j.omega.2024.103104 doi: 10.1016/j.omega.2024.103104
    [27] L. J. Zhang, Y. Ding, H.Z. Lin, Optimizing synchronized truck-drone delivery with priority in disaster relief, J. Ind. Manag. Optim., 19 (2023), 5143–5162. https://doi.org/10.3934/jimo.2022166 doi: 10.3934/jimo.2022166
    [28] T. Mulumba, W. Najy, A. Diabat, The drone-assisted pickup and delivery problem: An adaptive large neighborhood search metaheuristic, Comput. Oper. Res., 161 (2024), 106435. https://doi.org/10.1016/j.cor.2023.106435 doi: 10.1016/j.cor.2023.106435
    [29] W. Sun, L. Wu, F. Zhang, Robust optimization for truck-and-drone collaboration with travel time uncertainties, Transp. Res. Part B, 204 (2026), 103378. https://doi.org/10.1016/j.trb.2025.103378 doi: 10.1016/j.trb.2025.103378
    [30] R. Yan, L. Chen, X. Zhu, Vehicle routing problem with truck and drone under regional restrictions, Chin. J. Manag. Sci., 30 (2022), 144–155. https://doi.org/10.16381/j.cnki.issn1003-207x.2020.0755. doi: 10.16381/j.cnki.issn1003-207x.2020.0755
    [31] K. Y. Zhang, Y. Shi, H. X. Guo, Y. Z. Sun, Optimization Decision-Making for Emergency Material Dispatch in Mountainous Natural Disasters Based on Truck-Drone Collaboration, Chin. J. Manag. Sci., 11 (2024), 1–15. https://doi.org/10.16381/j.cnki.issn1003-207x.2023.1278 doi: 10.16381/j.cnki.issn1003-207x.2023.1278
    [32] S. C. Lu, X. L. Shao, H. T. Liu, Y. Wang, Research on Obstacle-Avoiding Delivery of Disaster Relief Materials with Truck–Drone Collaboration, Comput. Eng. Appl., 59 (2023), 289–299.
    [33] D. W. Hu, S. P. Zhang, H. T. Liu, Y. Wang, Delivery Routing Problem of Truck-Drone Joint Distribution in Initial Stage of Emergency Response, J. Chang'an Univ. (Nat. Sci. Ed.), 44 (2024), 105–119. https://doi.org/10.19721/j.cnki.1671-8879.2024.01.010 doi: 10.19721/j.cnki.1671-8879.2024.01.010
    [34] C. S. Liu, Z. Wu, Z. J. Ma, X. C. Zhou, S. Zhao, P. Sun, Split delivery truck multi-drone collaborative routing for emergency supplies under traffic restriction, J. Syst. Sci. Math. Sci., 43 (2023), 2930–2948.
    [35] N. Xiao, H. Lan, Two-echelon drone-truck collaborative TSP-based routing for humanitarian logistics with time windows and stochastic demand, Adv. Prod. Eng. Manag., 20 (2025), 351–368. https://doi.org/10.14743/apem2025.3.545 doi: 10.14743/apem2025.3.545
    [36] J. Q. Zhao, Y. Y. Long, B. L. Xie, G. Y. Xu, Y. W. Liu, A matheuristic solution for efficient scheduling in dynamic truck-drone collaboration, Expert Syst. Appl., 267 (2025), 126218. https://doi.org/10.1016/j.eswa.2024.126218 doi: 10.1016/j.eswa.2024.126218
    [37] L. Chen, Z. W. Wang, Y. L. Mo, H. O. Pan, Improved genetic algorithms for adaptive replication crossover and mutation, Comput. Simul., 39 (2022), 323–326.
    [38] M. Srinivas, L. M. Patnaik, Adaptive probabilities of crossover and mutation in genetic algorithms, in Genetic Algorithms: A Case Study in Optimization and Machine Learning, IEEE Press, 1994,123–145.
    [39] M. M. Solomon, Algorithms for the vehicle routing and scheduling problems with time window constraints, Oper. Res., 35 (1987), 254–265. https://doi.org/10.1287/opre.35.2.254 doi: 10.1287/opre.35.2.254
  • Reader Comments
  • © 2026 the Author(s), licensee AIMS Press. This is an open access article distributed under the terms of the Creative Commons Attribution License (http://creativecommons.org/licenses/by/4.0)
通讯作者: 陈斌, bchen63@163.com
  • 1. 

    沈阳化工大学材料科学与工程学院 沈阳 110142

  1. 本站搜索
  2. 百度学术搜索
  3. 万方数据库搜索
  4. CNKI搜索

Metrics

Article views(658) PDF downloads(74) Cited by(0)

Article outline

Figures and Tables

Figures(13)  /  Tables(10)

Other Articles By Authors

/

DownLoad:  Full-Size Img  PowerPoint
Return
Return

Catalog