Research article

DVTransformer: A novel approach for multi-step wind power forecasting using spatio-temporal dynamics and predictive strategies

  • Published: 24 March 2026
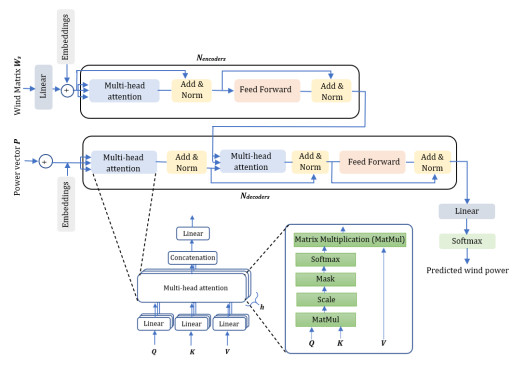
  • Short-term wind power forecasting is essential for wind farm management and reliable grid operations. However, the accuracy of turbine-specific forecasting is often compromised by limitations in sequence modeling and misleading information from the surrounding wind turbines. To address these challenges, we proposed a novel DVTransformer (DTW-VARIMA-Transformer) framework for turbine specific forecast integrating Transformer neural networks and a predictive strategy. This approach integrates spatio-temporal dynamics using wind speed from the surrounding turbines to forecast the wind power of the target turbine in a wind farm. Wind turbines were selected using dynamic time warping (DTW) based metrics, which calculate the dynamic distance between wind speed time series, ensuring the reliability of spatial information. Additionally, we incorporated predicted wind speeds of surrounding turbines using vector autoregressive integrated moving average (VARIMA), alongside historical data, to better capture the influence of future wind conditions on the target turbine power output. The DVTransformer performance was assessed against parallel models under various metrics, including mean absolute error (MAE), mean squared error (MSE), and correlation coefficient (R), demonstrating significant improvements in a multi-step ahead forecasting task. The proposed DVTransformer was first validated on two representative turbines to assess turbine-specific forecasting performance. For 3-step-ahead forecasting, DVTransformer achieved an average MSE of 0.085 for turbine T01, corresponding to reductions of 34.92%, 24.77%, 2.20%, and 27.34% compared to the Fast Fourier Transformer (FFTransformer), Informer, Spatio-temporal Long Short-Term Memory (ST-LSTM), and Spatio-temporal Multi-Layer Perceptron (ST-MLP), respectively. Similarly, for turbine T05, the proposed model attained an average MSE of 0.090, achieving MSE reductions of 38.45%, 23.08%, 2.93%, and 25.96% against the same benchmark models, demonstrating robustness across turbines. To further evaluate computational efficiency and scalability, a training-budget sensitivity analysis was conducted by comparing a DVTransformer trained for a single epoch against a fully trained Transformer. The results showed that the DVTransformer achieved comparable prediction accuracy across all turbines while reducing significant computational time. Evident from incorporating reliable spatial information, employing predictive wind conditions and using Transformer to capture long and short-term dependencies within time sequences increased the overall performance of the proposed method.

    Citation: Syed Muhammad Rashid Hussain, Mirza Muhammad Ali Baig, Muhammad Uzair Yousuf. DVTransformer: A novel approach for multi-step wind power forecasting using spatio-temporal dynamics and predictive strategies[J]. AIMS Energy, 2026, 14(2): 387-417. doi: 10.3934/energy.2026017

    Related Papers:

  • Short-term wind power forecasting is essential for wind farm management and reliable grid operations. However, the accuracy of turbine-specific forecasting is often compromised by limitations in sequence modeling and misleading information from the surrounding wind turbines. To address these challenges, we proposed a novel DVTransformer (DTW-VARIMA-Transformer) framework for turbine specific forecast integrating Transformer neural networks and a predictive strategy. This approach integrates spatio-temporal dynamics using wind speed from the surrounding turbines to forecast the wind power of the target turbine in a wind farm. Wind turbines were selected using dynamic time warping (DTW) based metrics, which calculate the dynamic distance between wind speed time series, ensuring the reliability of spatial information. Additionally, we incorporated predicted wind speeds of surrounding turbines using vector autoregressive integrated moving average (VARIMA), alongside historical data, to better capture the influence of future wind conditions on the target turbine power output. The DVTransformer performance was assessed against parallel models under various metrics, including mean absolute error (MAE), mean squared error (MSE), and correlation coefficient (R), demonstrating significant improvements in a multi-step ahead forecasting task. The proposed DVTransformer was first validated on two representative turbines to assess turbine-specific forecasting performance. For 3-step-ahead forecasting, DVTransformer achieved an average MSE of 0.085 for turbine T01, corresponding to reductions of 34.92%, 24.77%, 2.20%, and 27.34% compared to the Fast Fourier Transformer (FFTransformer), Informer, Spatio-temporal Long Short-Term Memory (ST-LSTM), and Spatio-temporal Multi-Layer Perceptron (ST-MLP), respectively. Similarly, for turbine T05, the proposed model attained an average MSE of 0.090, achieving MSE reductions of 38.45%, 23.08%, 2.93%, and 25.96% against the same benchmark models, demonstrating robustness across turbines. To further evaluate computational efficiency and scalability, a training-budget sensitivity analysis was conducted by comparing a DVTransformer trained for a single epoch against a fully trained Transformer. The results showed that the DVTransformer achieved comparable prediction accuracy across all turbines while reducing significant computational time. Evident from incorporating reliable spatial information, employing predictive wind conditions and using Transformer to capture long and short-term dependencies within time sequences increased the overall performance of the proposed method.



    加载中


    [1] Wang M, Yao M, Wang S, et al. (2021) Study of the emissions and spatial distributions of various power-generation technologies in China. J Environ Manage 278: 111401. https://doi.org/10.1016/j.jenvman.2020.111401 doi: 10.1016/j.jenvman.2020.111401
    [2] Yousuf MU, Malik MH, Umair M (2024) 4E analysis of solar photovoltaic, wind, and hybrid power systems in southern Pakistan: Energy, exergy, economic, and environmental perspectives. Sci Technol Energy Trans 79: 94. https://doi.org/10.2516/stet/2024088 doi: 10.2516/stet/2024088
    [3] IRENA (2024) Renewable capacity statistics 2024, International Renewable Energy Agency, Abu Dhabi. Available from: https://www.irena.org/Publications/2024/Mar/Renewable-capacity-statistics-2024.
    [4] Medina C, González G (2022) Transmission grids to foster high penetration of large-scale variable renewable energy sources—A review of challenges, problems, and solutions. Int J Renewable Energy Res 12: 146–169. https://doi.org/10.20508/ijrer.v12i1.12738.g8400 doi: 10.20508/ijrer.v12i1.12738.g8400
    [5] Asiaban S, Kayedpour N, Samani AE, et al. (2021) Wind and solar intermittency and the associated integration challenges: A comprehensive review including the status in the Belgian power system. Energies 14: 2630. https://doi.org/10.3390/en14092630 doi: 10.3390/en14092630
    [6] Martinot E (2016) Grid integration of renewable energy: Flexibility, innovation, and experience. Annu Rev Environ Resour 41: 223–251. https://doi.org/10.1146/annurev-environ-110615-085725 doi: 10.1146/annurev-environ-110615-085725
    [7] Yan J, Möhrlen C, Göçmen T, et al. (2022) Uncovering wind power forecasting uncertainty sources and their propagation through the whole modelling chain. Renewable Sustainable Energy Rev 165: 112519. https://doi.org/10.1016/j.rser.2022.112519 doi: 10.1016/j.rser.2022.112519
    [8] Wang Y, Zou R, Liu F, et al. (2021) A review of wind speed and wind power forecasting with deep neural networks. Appl Energy 304: 117766. https://doi.org/10.1016/j.apenergy.2021.117766 doi: 10.1016/j.apenergy.2021.117766
    [9] Santhosh M, Venkaiah C, Vinod Kumar D (2020) Current advances and approaches in wind speed and wind power forecasting for improved renewable energy integration: A review. Eng Rep 2: e12178. https://doi.org/10.1002/eng2.12178 doi: 10.1002/eng2.12178
    [10] Liu H, Chen C, Lv X, et al. (2019) Deterministic wind energy forecasting: A review of intelligent predictors and auxiliary methods. Energy Convers Manage 195: 328–345. https://doi.org/10.1016/j.enconman.2019.05.020 doi: 10.1016/j.enconman.2019.05.020
    [11] Yousuf MU, Al-Bahadly I, Avci E (2022) Statistical wind speed forecasting models for small sample datasets: Problems, improvements, and prospects. Energy Convers Manage 261: 115658. https://doi.org/10.1016/j.enconman.2022.115658 doi: 10.1016/j.enconman.2022.115658
    [12] Yildiz C, Acikgoz H, Korkmaz D, et al. (2021) An improved residual-based convolutional neural network for very short-term wind power forecasting. Energy Convers Manage 228: 113731. https://doi.org/10.1016/j.enconman.2020.113731 doi: 10.1016/j.enconman.2020.113731
    [13] Hossain MA, Gray E, Lu J, et al. (2023) Optimized forecasting model to improve the accuracy of very short-term wind power prediction. IEEE Trans Ind Inf 19: 10145–10159. https://doi.org/10.1109/TII.2022.3230726 doi: 10.1109/TII.2022.3230726
    [14] Zhang Y, Li Y, Zhang G (2020) Short-term wind power forecasting approach based on Seq2Seq model using NWP data. Energy 213: 118371. https://doi.org/10.1016/j.energy.2020.118371 doi: 10.1016/j.energy.2020.118371
    [15] Xiong B, Lou L, Meng X, et al. (2022) Short-term wind power forecasting based on Attention Mechanism and Deep Learning. Electr Power Syst Res 206: 107776. https://doi.org/10.1016/j.epsr.2022.107776 doi: 10.1016/j.epsr.2022.107776
    [16] Shirzadi N, Nasiri F, El‐Bayeh C, et al. (2022) Optimal dispatching of renewable energy‐based urban microgrids using a deep learning approach for electrical load and wind power forecasting. Int J Energy Res 46: 3173–3188. https://doi.org/10.1002/er.7374 doi: 10.1002/er.7374
    [17] Chen C, Liu H (2020) Medium-term wind power forecasting based on multi-resolution multi-learner ensemble and adaptive model selection. Energy Convers Manage 206: 112492. https://doi.org/10.1016/j.enconman.2020.112492 doi: 10.1016/j.enconman.2020.112492
    [18] Ahmadi A, Nabipour M, Mohammadi-Ivatloo B, et al. (2020) Long-term wind power forecasting using tree-based learning algorithms. IEEE Access 8: 151511–151522. https://doi.org/10.1109/ACCESS.2020.3017442 doi: 10.1109/ACCESS.2020.3017442
    [19] Suárez-Cetrulo AL, Burnham-King L, Haughton D, et al. (2022) Wind power forecasting using ensemble learning for day-ahead energy trading. Renewable Energy 191: 685–698. https://doi.org/10.1016/j.renene.2022.04.032 doi: 10.1016/j.renene.2022.04.032
    [20] Guo Z, Zhao F, Wang B, et al. (2024) Medium to long term wind power prediction based on improved mRMR algorithm and GWO-LSTM algorithm. 2024 6th International Conference on Energy Systems and Electrical Power (ICESEP), 137–141. https://doi.org/10.1109/ICESEP62218.2024.10651978
    [21] Yousuf MU, Al-Bahadly I, Avci E (2021) Short-term wind speed forecasting based on hybrid MODWT-ARIMA-Markov model. IEEE Access 9: 79695–79711. https://doi.org/10.1109/ACCESS.2021.3084536 doi: 10.1109/ACCESS.2021.3084536
    [22] Yousuf MU, Al-Bahadly I, Avci E (2019) Current perspective on the accuracy of deterministic wind speed and power forecasting. IEEE Access 7: 159547–159564. https://doi.org/10.1109/ACCESS.2019.2951153 doi: 10.1109/ACCESS.2019.2951153
    [23] Jónsson T, Pinson P, Nielsen HA, et al. (2014) Exponential smoothing approaches for prediction in real-time electricity markets. Energies 7: 3710–3732. https://doi.org/10.3390/en7063710 doi: 10.3390/en7063710
    [24] Yousuf MU, Al‐Bahadly I, Avci E (2022) Wind speed prediction for small sample dataset using hybrid first‐order accumulated generating operation‐based double exponential smoothing model. Energy Sci Eng 10: 726–739. https://doi.org/10.1002/ese3.1047 doi: 10.1002/ese3.1047
    [25] Yousuf MU, Al-Bahadly I, Avci E (2021) A modified GM (1, 1) model to accurately predict wind speed. Sustainable Energy Technol Assess 43: 100905. https://doi.org/10.1016/j.seta.2020.100905 doi: 10.1016/j.seta.2020.100905
    [26] Bhaskar K, Singh SN (2012) AWNN-assisted wind power forecasting using feed-forward neural network. IEEE Trans Sustainable Energy 3: 306–315. https://doi.org/10.1109/TSTE.2011.2182215 doi: 10.1109/TSTE.2011.2182215
    [27] Cassola F, Burlando M (2012) Wind speed and wind energy forecast through Kalman filtering of Numerical Weather Prediction model output. Appl Energy 99: 154–166. https://doi.org/10.1016/j.apenergy.2012.03.054 doi: 10.1016/j.apenergy.2012.03.054
    [28] Lahouar A, Slama JBH (2017) Hour-ahead wind power forecast based on random forests. Renewable Energy 109: 529–541. https://doi.org/10.1016/j.renene.2017.03.064 doi: 10.1016/j.renene.2017.03.064
    [29] Li LL, Zhao X, Tseng ML, et al. (2020) Short-term wind power forecasting based on support vector machine with improved dragonfly algorithm. J Cleaner Prod 242: 118447. https://doi.org/10.1016/j.jclepro.2019.118447 doi: 10.1016/j.jclepro.2019.118447
    [30] Severiano CA, de Lima e Silva PC, Cohen MW, et al. (2021) Evolving fuzzy time series for spatio-temporal forecasting in renewable energy systems. Renewable Energy 171: 764–783. https://doi.org/10.1016/j.renene.2021.02.117 doi: 10.1016/j.renene.2021.02.117
    [31] Zhao Y, Ye L, Li Z, et al. (2016) A novel bidirectional mechanism based on time series model for wind power forecasting. Appl Energy 177: 793–803. https://doi.org/10.1016/j.apenergy.2016.03.096 doi: 10.1016/j.apenergy.2016.03.096
    [32] Song L, Xie Q, He Y, et al. (2020) Ultra-short-term wind power combination forecasting model based on MEEMD-SAE-Elman. 2020 IEEE 4th Information Technology, Networking, Electronic and Automation Control Conference (ITNEC), IEEE, 1844–1850. https://doi.org/10.1109/ITNEC48623.2020.9084768
    [33] Li J, Geng D, Zhang P, et al. (2019) Ultra-short term wind power forecasting based on LSTM neural network. 2019 IEEE 3rd International Electrical and Energy Conference (CIEEC), IEEE, 1815–1818. https://doi.org/10.1109/CIEEC47146.2019.CIEEC-2019625
    [34] Yu Y, Han X, Yang M, et al. (2019) Probabilistic prediction of regional wind power based on spatiotemporal quantile regression. IEEE Industry Applications Society Annual Meeting, IEEE, 1–16. https://doi.org/10.1109/IAS.2019.8911916 doi: 10.1109/IAS.2019.8911916
    [35] Sun S, Liu Y, Li Q, et al. (2023) Short-term multi-step wind power forecasting based on spatio-temporal correlations and Transformer neural networks. Energy Convers Manage 283: 116916. https://doi.org/10.1016/j.enconman.2023.116916 doi: 10.1016/j.enconman.2023.116916
    [36] Niu Z, Yu Z, Tang W, et al. (2020) Wind power forecasting using attention-based gated recurrent unit network. Energy 196: 117081. https://doi.org/10.1016/j.energy.2020.117081 doi: 10.1016/j.energy.2020.117081
    [37] Zhang J, Yan J, Infield D, et al. (2019) Short-term forecasting and uncertainty analysis of wind turbine power based on long short-term memory network and Gaussian mixture model. Appl Energy 241: 229–244. https://doi.org/10.1016/j.apenergy.2019.03.044 doi: 10.1016/j.apenergy.2019.03.044
    [38] Wang Y, Hu Q, Srinivasan D, et al. (2018) Wind power curve modeling and wind power forecasting with inconsistent data. IEEE Trans Sustainable Energy 10: 16–25. https://doi.org/10.1109/TSTE.2018.2820198 doi: 10.1109/TSTE.2018.2820198
    [39] Yan J, Zhang H, Liu Y, et al. (2017) Forecasting the high penetration of wind power on multiple scales using multi-to-multi mapping. IEEE Trans Power Syst 33: 3276–3284. https://doi.org/10.1109/TPWRS.2017.2787667 doi: 10.1109/TPWRS.2017.2787667
    [40] Prósper MA, Otero-Casal C, Fernández FC, et al. (2019) Wind power forecasting for a real onshore wind farm on complex terrain using WRF high resolution simulations. Renewable Energy 135: 674–686. https://doi.org/10.1016/j.renene.2018.12.047 doi: 10.1016/j.renene.2018.12.047
    [41] Ezzat AA (2020) Turbine-specific short-term wind speed forecasting considering within-farm wind field dependencies and fluctuations. Appl Energy 269: 115034. https://doi.org/10.1016/j.apenergy.2020.115034 doi: 10.1016/j.apenergy.2020.115034
    [42] Kusiak A, Verma A (2012) Monitoring wind farms with performance curves. IEEE Trans Sustainable Energy 4: 192–199. https://doi.org/10.1109/TSTE.2012.2212470 doi: 10.1109/TSTE.2012.2212470
    [43] Lee G, Ding Y, Genton MG, et al. (2015) Power curve estimation with multivariate environmental factors for inland and offshore wind farms. J Am Stat Assoc 110: 56–67. https://doi.org/10.1080/01621459.2014.977385 doi: 10.1080/01621459.2014.977385
    [44] Gill S, Stephen B, Galloway S (2011) Wind turbine condition assessment through power curve copula modeling. IEEE Trans Sustainable Energy 3: 94–101. https://doi.org/10.1109/TSTE.2011.2167164 doi: 10.1109/TSTE.2011.2167164
    [45] Santos RA (2007) Damage mitigating control for wind turbines: University of Colorado at Boulder. Available from: https://ui.adsabs.harvard.edu/abs/2007PhDT........91S/abstract.
    [46] Kragh KA, Hansen MH (2014) Load alleviation of wind turbines by yaw misalignment. Wind Energy 17: 971–982. https://doi.org/10.1002/we.1612 doi: 10.1002/we.1612
    [47] Howland MF, Lele SK, Dabiri JO (2019) Wind farm power optimization through wake steering. Proc Natl Acad Sci 116: 14495–14500. https://doi.org/10.1073/pnas.1903680116 doi: 10.1073/pnas.1903680116
    [48] Yildirim M, Gebraeel NZ, Sun XA (2017) Integrated predictive analytics and optimization for opportunistic maintenance and operations in wind farms. IEEE Trans Power Syst 32: 4319–4328. https://doi.org/10.1109/TPWRS.2017.2666722 doi: 10.1109/TPWRS.2017.2666722
    [49] Byon E, Ntaimo L, Ding Y (2010) Optimal maintenance strategies for wind turbine systems under stochastic weather conditions. IEEE Trans Reliab 59: 393–404. https://doi.org/10.1109/TR.2010.2046804 doi: 10.1109/TR.2010.2046804
    [50] Browell J, Gilbert C, McMillan D (2017) Use of turbine-level data for improved wind power forecasting. IEEE Manchester PowerTech, IEEE, 1–6. https://doi.org/10.1109/PTC.2017.7981134 doi: 10.1109/PTC.2017.7981134
    [51] Yakoub G, Mathew S, Leal J (2023) Direct and indirect short-term aggregated turbine-and farm-level wind power forecasts integrating several NWP sources. Heliyon, 9. https://doi.org/10.1016/j.heliyon.2023.e21479 doi: 10.1016/j.heliyon.2023.e21479
    [52] Deng J, Xiao Z, Zhao Q, et al. (2024) Wind turbine short-term power forecasting method based on hybrid probabilistic neural network. Energy 313: 134042. https://doi.org/10.1016/j.energy.2024.134042 doi: 10.1016/j.energy.2024.134042
    [53] Su H, Du Y, Che Y, et al. (2025) Hybrid wind power forecasting for turbine clusters: Integrating spatiotemporal WGANs with extreme missing-data resilience. Sustainability 17: 9200. https://doi.org/10.3390/su17209200 doi: 10.3390/su17209200
    [54] Sopeña JG, Maury C, Pakrashi V, et al. (2022) Turbine-level clustering for improved short-term wind power forecasting. J Phys: Conf Ser 2265: 022052. https://doi.org/10.1088/1742-6596/2265/2/022052 doi: 10.1088/1742-6596/2265/2/022052
    [55] Hering AS, Genton MG (2010) Powering up with space-time wind forecasting. J Am Stat Assoc 105: 92–104. https://doi.org/10.1198/jasa.2009.ap08117 doi: 10.1198/jasa.2009.ap08117
    [56] Dowell J, Weiss S, Hill D, et al. (2014) Short‐term spatio‐temporal prediction of wind speed and direction. Wind Energy 17: 1945–1955. https://doi.org/10.1002/we.1682 doi: 10.1002/we.1682
    [57] Dowell J, Pinson P (2015) Very-short-term probabilistic wind power forecasts by sparse vector autoregression. IEEE Trans Smart Grid 7: 763–770. https://doi.org/10.1109/TSG.2015.2424078 doi: 10.1109/TSG.2015.2424078
    [58] Tastu J, Pinson P, Trombe PJ, et al. (2013) Probabilistic forecasts of wind power generation accounting for geographically dispersed information. IEEE Trans Smart Grid 5: 480–489. https://doi.org/10.1109/TSG.2013.2277585 doi: 10.1109/TSG.2013.2277585
    [59] Yu C, Yan G, Yu C, et al. (2023) Attention mechanism is useful in spatio-temporal wind speed prediction: Evidence from China. Appl Soft Comput 148: 110864. https://doi.org/10.1016/j.asoc.2023.110864 doi: 10.1016/j.asoc.2023.110864
    [60] Zhen H, Niu D, Yu M, et al. (2020) A hybrid deep learning model and comparison for wind power forecasting considering temporal-spatial feature extraction. Sustainability 12: 9490. https://doi.org/10.3390/su12229490 doi: 10.3390/su12229490
    [61] Yu G, Liu C, Tang B, et al. (2022) Short term wind power prediction for regional wind farms based on spatial-temporal characteristic distribution. Renewable Energy 199: 599–612. https://doi.org/10.1016/j.renene.2022.08.142 doi: 10.1016/j.renene.2022.08.142
    [62] Das A, Kong W, Leach A, et al. (2023) Long-term forecasting with tide: Time-series dense encoder. arXiv Preprint arXiv: 230408424. https://doi.org/10.48550/arXiv.2304.08424 doi: 10.48550/arXiv.2304.08424
    [63] Gong Y, Li Z, Zhang J, et al. (2020) Online spatio-temporal crowd flow distribution prediction for complex metro system. IEEE Trans Knowl Data Eng 34: 865–880. https://doi.org/10.1109/TKDE.2020.2985952 doi: 10.1109/TKDE.2020.2985952
    [64] Vaswani A, Shazeer N, Parmar N, et al. (2017) Attention is all you need. Adv Neural Inf Process Syst. Available from: https://papers.nips.cc/paper_files/paper/2017/hash/3f5ee243547dee91fbd053c1c4a845aa-Abstract.html.
    [65] Karad S, Thakur R (2021) Efficient monitoring and control of wind energy conversion systems using Internet of things (IoT): A comprehensive review. Environ, Dev Sustainability 23: 14197–14214. https://doi.org/10.1007/s10668-021-01267-6 doi: 10.1007/s10668-021-01267-6
    [66] Frery AC (2023) Interquartile Range. Encycl Math Geosci, 664–666. https://doi.org/10.1007/978-3-030-85040-1_165 doi: 10.1007/978-3-030-85040-1_165
    [67] Tascikaraoglu A (2018) Evaluation of spatio-temporal forecasting methods in various smart city applications. Renewable Sustainable Energy Rev 82: 424–435. https://doi.org/10.1016/j.rser.2017.09.078 doi: 10.1016/j.rser.2017.09.078
    [68] Ji T, Wang J, Li M, et al. (2022) Short-term wind power forecast based on chaotic analysis and multivariate phase space reconstruction. Energy Convers Manage 254: 115196. https://doi.org/10.1016/j.enconman.2021.115196 doi: 10.1016/j.enconman.2021.115196
    [69] Woźniak A, Kluczek A, Nycz PD (2024) Approach for identifying the impact of local wind and spatial conditions on wind turbine blade geometry. Int J Energy Res 2024: 7310206. https://doi.org/10.1155/2024/7310206 doi: 10.1155/2024/7310206
    [70] Cicilio P, Cotilla-Sanchez E (2019) Evaluating measurement-based dynamic load modeling techniques and metrics. IEEE Trans Power Syst 35: 1805–1811. https://doi.org/10.1109/TPWRS.2019.2949722 doi: 10.1109/TPWRS.2019.2949722
    [71] Goh H, Lee S, Chua Q, et al. (2016) Wind energy assessment considering wind speed correlation in Malaysia. Renewable Sustainable Energy Rev 54: 1389–1400. https://doi.org/10.1016/j.rser.2015.10.076 doi: 10.1016/j.rser.2015.10.076
    [72] Shumway RH, Stoffer DS, Shumway RH, et al. (2017) ARIMA models. Time Ser Anal Appl, 75–163. https://doi.org/10.1007/978-3-319-52452-8_3 doi: 10.1007/978-3-319-52452-8_3
    [73] Tsay RS (2005) Analysis of financial time series. John Wiley & Sons. https://doi.org/10.1002/0471746193
    [74] Rusyana A, Rahmati L, Nurhasanah N (2020) Forecasting of revenue, number of plane movements and number of passenger movements at sultan iskandar muda international airport using the VARIMA method. Proceedings of the 1st International Conference on Statistics and Analytics. https://doi.org/10.4108/eai.2-8-2019.2290496
    [75] Ajayi A, Luk PC-K, Lao L, et al. (2023) Energy forecasting model for ground movement operation in green airport. Energies 16: 5008. https://doi.org/10.3390/en16135008 doi: 10.3390/en16135008
    [76] Plumley C (2022) Penmanshiel wind farm data. Powered by CERN Data Centre & InvenioRDM. Availabel from: https://zenodo.org/records/5946808.
    [77] Liu J, Liu G, Ruan J, et al. (2022) Short-term load forecasting with frequency enhanced decomposed transformer. 2022 IEEE 6th Conference on Energy Internet and Energy System Integration (EI2), IEEE, 1766–1771. https://doi.org/10.1109/EI256261.2022.10116459
    [78] Zhou C, Che C, Wang P, et al. (2024) SCAT: A time series forecasting with spectral central alternating transformers. Proceedings of the Thirty-Third International Joint Conference on Artificial Intelligence, 5626–5634. https://doi.org/10.24963/ijcai.2024/622 doi: 10.24963/ijcai.2024/622
    [79] Huang X, Ding X, Han Y, et al. (2025) Day-Ahead photovoltaic power forecasting based on SN-Transformer-BiMixer. Energies 18: 4406. https://doi.org/10.3390/en18164406 doi: 10.3390/en18164406
    [80] Lin Z, Chu JE, Ham YG (2025) Enhancing tropical cyclone track and intensity predictions with the OWZP-Transformer model. npj Artif Intell 1: 33. https://doi.org/10.1038/s44387-025-00037-3 doi: 10.1038/s44387-025-00037-3
    [81] Zeng YJ, Ni YQ, Chen ZW, et al. (2025) Investigation of the impact of token embeddings in Transformer-based models on short-term tropical cyclone track and intensity predictions. Eng Appl Comput Fluid Mech 19: 2538180. https://doi.org/10.1080/19942060.2025.2538180 doi: 10.1080/19942060.2025.2538180
    [82] Bentsen LØ, Warakagoda ND, Stenbro R, et al. (2023) Spatio-temporal wind speed forecasting using graph networks and novel Transformer architectures. Appl Energy 333: 120565. https://doi.org/10.1016/j.apenergy.2022.120565 doi: 10.1016/j.apenergy.2022.120565
    [83] Zhou H, Zhang S, Peng J, et al. (2021) Informer: Beyond efficient transformer for long sequence time-series forecasting. Proceedings of the AAAI Conference on Artificial Intelligence 35: 11106–11115. https://doi.org/10.1609/aaai.v35i12.17325 doi: 10.1609/aaai.v35i12.17325
  • Reader Comments
  • © 2026 the Author(s), licensee AIMS Press. This is an open access article distributed under the terms of the Creative Commons Attribution License (http://creativecommons.org/licenses/by/4.0)
通讯作者: 陈斌, bchen63@163.com
  • 1. 

    沈阳化工大学材料科学与工程学院 沈阳 110142

  1. 本站搜索
  2. 百度学术搜索
  3. 万方数据库搜索
  4. CNKI搜索

Metrics

Article views(246) PDF downloads(26) Cited by(0)

Article outline

Figures and Tables

Figures(10)  /  Tables(8)

/

DownLoad:  Full-Size Img  PowerPoint
Return
Return

Catalog