Research article Special Issues

Analysis and prediction of UAV-assisted mobile edge computing systems

  • Published: 30 November 2023
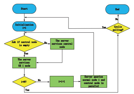
  • As the demand for the internet of things (IoT) continues to grow, there is an increasing need for low-latency networks. Mobile edge computing (MEC) provides a solution to reduce latency by offloading computational tasks to edge servers. However, this study primarily focuses on the integration of back propagation (BP) neural networks into the realm of MEC, aiming to address intricate network challenges. Our innovation lies in the fusion of BP neural networks with MEC, particularly for optimizing task scheduling and processing. Firstly, we introduce a drone-assisted MEC model that categorizes computation offloading into synchronous and asynchronous modes based on task scheduling. Secondly, we employ Markov chains and probability-generation functions to accurately compute parameters such as average queue length, cycle time, throughput, and average delay in the synchronous mode. We also derive the first and second-order derivatives of the probability-generation function to support these computations. Finally, we establish a BP neural network to solve for the average queue length and latency in the asynchronous mode. Our results from the BP neural network closely align with the theoretical values obtained through the probability-generation function, demonstrating the effectiveness of our approach. Additionally, our proposed UAV-assisted MEC model outperforms the synchronous mode. Overall, our MEC scheduling approach significantly reduces latency, enhances speed, and improves throughput, with our model reducing latency by approximately 11.72$ \% $ and queue length by around 9.45$ \% $.

    Citation: Xiong Wang, Zhijun Yang, Hongwei Ding, Zheng Guan. Analysis and prediction of UAV-assisted mobile edge computing systems[J]. Mathematical Biosciences and Engineering, 2023, 20(12): 21267-21291. doi: 10.3934/mbe.2023941

    Related Papers:

  • As the demand for the internet of things (IoT) continues to grow, there is an increasing need for low-latency networks. Mobile edge computing (MEC) provides a solution to reduce latency by offloading computational tasks to edge servers. However, this study primarily focuses on the integration of back propagation (BP) neural networks into the realm of MEC, aiming to address intricate network challenges. Our innovation lies in the fusion of BP neural networks with MEC, particularly for optimizing task scheduling and processing. Firstly, we introduce a drone-assisted MEC model that categorizes computation offloading into synchronous and asynchronous modes based on task scheduling. Secondly, we employ Markov chains and probability-generation functions to accurately compute parameters such as average queue length, cycle time, throughput, and average delay in the synchronous mode. We also derive the first and second-order derivatives of the probability-generation function to support these computations. Finally, we establish a BP neural network to solve for the average queue length and latency in the asynchronous mode. Our results from the BP neural network closely align with the theoretical values obtained through the probability-generation function, demonstrating the effectiveness of our approach. Additionally, our proposed UAV-assisted MEC model outperforms the synchronous mode. Overall, our MEC scheduling approach significantly reduces latency, enhances speed, and improves throughput, with our model reducing latency by approximately 11.72$ \% $ and queue length by around 9.45$ \% $.



    加载中


    [1] S. M. AHuda, S. Moh, Survey on computation offloading in UAV-Enabled mobile edge computing, Network Computer Appl., 5 (2022), 103341. https://doi.org/10.1016/j.jnca.2022.103341 doi: 10.1016/j.jnca.2022.103341
    [2] C. Feng, P. Han, X. Zhang, B. Yang, Y. Liu, L. Guo, Computation offloading in mobile edge computing networks: A survey, Network Comput. Appl., (2022), 103366. https://doi.org/10.1016/j.jnca.2022.103366 doi: 10.1016/j.jnca.2022.103366
    [3] L. Chen, S. Tang, V. Balasubramanian, J. Xia, F. Zhou, L. Fan, Physical-layer security based mobile edge computing for emerging cyber-physical systems, Comput. Commun., 194 (2022), 180–188. https://doi.org/10.1016/j.comcom.2022.07.037 doi: 10.1016/j.comcom.2022.07.037
    [4] X. Lai, J. Xia, L. Fan, T. Q. Duong, A. Nallanathan, Outdated access point selection for mobile edge computing with cochannel interference, IEEE Transact. Vehicular Technol., 71 (2022), 7445–7455. https://doi.org/10.1109/TVT.2022.3167405 doi: 10.1109/TVT.2022.3167405
    [5] Y. Guo, R. Zhao, S. Lai, L. Fan, X. Lei, G. K. Karagiannidis, Distributed machine learning for multiuser mobile edge computing systems, IEEE J. Select. Topics Signal Process., 16 (2022), 460–473. https://doi.org/10.1109/JSTSP.2022.3140660 doi: 10.1109/JSTSP.2022.3140660
    [6] H. Jiang, X. Dai, Z. Xiao, A. K. Iyengar, Joint task offloading and resource allocation for energy-constrained mobile edge computing, IEEE Transact. Mobile Comput., (2022). https://doi.org/10.1109/TMC.2022.3150432
    [7] Y. Y. Cui, D. G. Zhang, T. Zhang, J. Zhang, M. Piao, A novel offloading scheduling method for mobile application in mobile edge computing., Wireless Networks, 28 (2022), 2345–2363. https://doi.org/10.1007/s11276-022-02966-2 doi: 10.1007/s11276-022-02966-2
    [8] S. K. U. Zaman, A. I. Jehangiri, T. Maqsood, N. U. Haq, A. I. Umar, J. Shuja, et al., LiMPO: Lightweight mobility prediction and offloading framework using machine learning for mobile edge computing, J. Cluster Comput., 26(2023), 99–117. https://doi.org/10.1007/s10586-021-03518-7 doi: 10.1007/s10586-021-03518-7
    [9] B. Jiang, S. Chen, B. Wang, B. Luo, MGLNN: Semi-supervised learning via multiple graph cooperative learning neural networks, Neural Networks, 153 (2022), 204–214. https://doi.org/10.1016/j.neunet.2022.05.024 doi: 10.1016/j.neunet.2022.05.024
    [10] A. Singh, K. Raj, T. Kumar, S. Verma, A. M. Roy, Deep learning-based cost-effective and responsive robot for autism treatment, Drones, 7 (2023), 81. https://doi.org/10.3390/drones7020081 doi: 10.3390/drones7020081
    [11] N. Zhao, Z. Ye, Y. Pei, Y. C. Liang, D. Niyato, Multi-agent deep reinforcement learning for task offloading in UAV-assisted mobile edge computing, IEEE Transact. Wireless Commun., 21 (2022), 6949–6960. https://doi.org/10.1109/TWC.2022.3153316 doi: 10.1109/TWC.2022.3153316
    [12] Q. Chen, H. Zhu, L. Yang, X. Chen, S. Pollin, E. Vinogradov, Edge computing assisted autonomous flight for UAV: Synergies between vision and communications, IEEE Commun. Magaz., 59 (2022), 28–33. https://doi.org/10.1109/MCOM.001.2000501 doi: 10.1109/MCOM.001.2000501
    [13] P. A. Apostolopoulos, G. Fragkos, E. E. Tsiropoulou, S. Papavassiliou, Data offloading in UAV-assisted multi-access edge computing systems under resource uncertainty, IEEE Transact. Mobile Comput., 22 (2023), 175–190. https://doi.org/10.1109/TMC.2021.3069911 doi: 10.1109/TMC.2021.3069911
    [14] S. R. Sabuj, D. K. P. Asiedu, K. J. Lee, H. S. Jo, Delay optimization in mobile edge computing: Cognitive UAV-assisted eMBB and mMTC services, IEEE Transact. Cognit. Commun. Network., 8 (2023), 1019–1033. https://doi.org/10.1109/TCCN.2022.3149089 doi: 10.1109/TCCN.2022.3149089
    [15] W. Lu, Y. Mo, Y. Feng, Y. Gao, N. Zhao, Y. Wu, et al., Secure transmission for multi-UAV-assisted mobile edge computing based on reinforcement learning, IEEE Transact. Network Sci. Eng., 10 (2023), 1270–1282. https://doi.org/10.1109/TNSE.2022.3185130 doi: 10.1109/TNSE.2022.3185130
    [16] Y. Liu, J. Yan, X. Zhao, Deep reinforcement learning based latency minimization for mobile edge computing with virtualization in maritime UAV communication network, IEEE Transact. Vehicular Technol., 71 (2022), 4225–4236. https://doi.org/10.1109/TVT.2022.3141799 doi: 10.1109/TVT.2022.3141799
    [17] Z. Liu, Y. Cao, P. Gao, X. Hua, D. Zhang, T. Jiang, Multi-UAV network assisted intelligent edge computing: Challenges and opportunities, China Commun., 19 (2023), 258–278. https://doi.org/10.23919/JCC.2022.03.019 doi: 10.23919/JCC.2022.03.019
    [18] T. Tan, M. Zhao, Z. Zeng, Joint offloading and resource allocation based on UAV-assisted mobile edge computing, ACM Transact. Sensor Networks (TOSN), 18 (2022), 1–21. https://dl.acm.org/doi/abs/10.1145/3476512
    [19] M. H. Mousa, M. K. Hussein, Efficient UAV-based mobile edge computing using differential evolution and ant colony optimization, PeerJ Comput. Sci., 8 (2022). https://doi.org/10.7717/peerj-cs.870
    [20] H. Zhou, Z. Wang, G. Min, H. Zhang, UAV-Aided Computation offloading in mobile-edge computing networks: A stackelberg game approach, IEEE Int. Things J., 10 (2023), 6622–6633. https://doi.org/10.1109/JIOT.2022.3197155 doi: 10.1109/JIOT.2022.3197155
    [21] Z. Wang, H. Rong, H. Jiang, Z. Xiao, F. Zeng, A load-balanced and energy-efficient navigation scheme for UAV-mounted mobile edge computing, IEEE Transact. Network Sci. Eng., 9 (2022), 3659–3674. https://doi.org/10.1109/TNSE.2022.3188670 doi: 10.1109/TNSE.2022.3188670
    [22] Z. Yang, S. Bi, Y. J. A. Zhang, Dynamic offloading and trajectory control for UAV-enabled mobile edge computing system with energy harvesting devices, IEEE Transact. Wireless Commun., 21 (2022), 10515–10528. 10.1109/TWC.2022.3184953 doi: 10.1109/TWC.2022.3184953
    [23] J. Lin, L. Huang, H. Zhang, X. Yang, P. Zhao, A novel Lyapunov based dynamic resource allocation for UAVs-assisted edge computing, Comput. Networks., 205 (2022), 108710. https://doi.org/10.1016/j.comnet.2021.108710 doi: 10.1016/j.comnet.2021.108710
    [24] X. Wei, L. Cai, N. Wei, P. Zou, J. Zhang, S. Subramaniam, Joint UAV trajectory planning, DAG task scheduling, and service function deployment based on DRL in UAV-empowered edge computing, IEEE Int. Things J., 10 (2023), 12826–12838. https://doi.org/10.1109/JIOT.2023.3257291 doi: 10.1109/JIOT.2023.3257291
    [25] X. Zhang, Y. Wang, DeepMECagent: Multi-agent computing resource allocation for UAV-assisted mobile edge computing in distributed IoT system, Appl. Intell., 53 (2023), 1180–1191. https://doi.org/10.1007/s10489-022-03482-8 doi: 10.1007/s10489-022-03482-8
    [26] B. Kim, J. Jang, J. Jung, J. Han, J. Heo, H. Min, A computation offloading scheme for UAV-edge cloud computing environments considering energy consumption fairness, Drones, 7 (2023), 139. https://doi.org/10.3390/drones7020139 doi: 10.3390/drones7020139
    [27] X. Wang, Z. Yang, H. Ding, Application of polling scheduling in mobile edge computing, Axioms, 12 (2023), 709. https://doi.org/10.3390/axioms12070709 doi: 10.3390/axioms12070709
    [28] W. Liu, B. Li, W. Xie, Y. Dai, Z. Fei, Energy Efficient Computation offloading in aerial edge networks with multi-agent cooperation, IEEE Transact. Wireless Commun., 22 (2023), 5725–5739. https://doi.org/10.1109/TWC.2023.3235997 doi: 10.1109/TWC.2023.3235997
    [29] M. A. A. Boon, R. D. van der Mei, E. M. M. Winands, Applications of polling systems, Surveys Operat. Res. Manag. Sci., 16 (2011), 67–82. https://doi.org/10.1016/j.sorms.2011.01.001 doi: 10.1016/j.sorms.2011.01.001
    [30] R. Suman, A. Krishnamurthy, Analysis of tandem polling queues with finite buffers, Ann. Operat. Res., 293 (2020), 343–369. https://doi.org/10.1007/s10479-019-03358-0 doi: 10.1007/s10479-019-03358-0
  • Reader Comments
  • © 2023 the Author(s), licensee AIMS Press. This is an open access article distributed under the terms of the Creative Commons Attribution License (http://creativecommons.org/licenses/by/4.0)
通讯作者: 陈斌, bchen63@163.com
  • 1. 

    沈阳化工大学材料科学与工程学院 沈阳 110142

  1. 本站搜索
  2. 百度学术搜索
  3. 万方数据库搜索
  4. CNKI搜索

Metrics

Article views(3747) PDF downloads(65) Cited by(5)

Article outline

Figures and Tables

Figures(20)  /  Tables(3)

Other Articles By Authors

/

DownLoad:  Full-Size Img  PowerPoint
Return
Return

Catalog